Kalabay László, Eőry Ajándék (szerk.)

Bevezetés a klinikumba


A családorvos feladatait meghatározó és tevékenységét befolyásoló tényezők

1. Az állapot közvetlen vagy közvetett életveszélyt jelentő volta
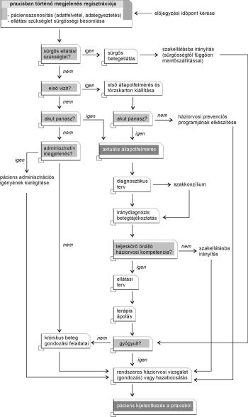
Az akut betegség kimenetele szempontjából az első feladat annak eldöntése, hogy az adott állapotban lévő beteg életveszélyben van-e. A családorvosnak, mint minden orvosnak feladata az akut életveszély elhárítása, a beteg állapotának stabilizálása és megfelelő szakellátásba való szállításáról való gondoskodás (3. ábra). Gondolkodásunkat ilyenkor nem feltétlenül a definitív diagnózis felállításának igénye vezérli, hanem ún. csoportdiagnózist alkotunk a riasztó tünetek (pl. nagy fájdalom, bő vérzés, magas láz, tudatzavar stb.) és a vitális funkciók elégtelensége (pl. légzési elégtelenség, centrális keringési elégtelenség tünetegyüttese stb.) alapján.
 
3. ábra. Akut betegek ellátásának algoritmusa
 
2. Az ellátás helye, körülményei, feltételei
A családorvos a betegellátást rendelőjében, illetve adott esetben a beteg lakásán végzi. Az ellátás helye befolyásolja diagnosztikai és terápiás lehetőségeinket (lakáson, egyedül korlátozottabbak lehetőségeink), ugyanígy hatással van ránk a család jelenléte, elvárása (pl. romaközösségben 5–10 ember a beteg körül). A családorvosi praxisok feltételrendszer szempontjából nagyon széles skálán mozogva különböznek egymástól. Mást jelent egy egyetemi város klinikai központja mellett működve definitív ellátást nyújtani, és mást egy kis zsákfaluban, ahol akár 30–60 percet is kell várni a kiérkező mentőre.
 
3. A panaszok fennállásának időtartama, súlyossága
A hirtelen kezdet, a betegség folyamatának progressziója, súlyossága alapján döntünk az azonnali továbbutalás vagy a kezelés megindítása mellett. A közvetlen vagy közvetett életveszélyt nem jelentő esetekben el kell döntenünk, hogy alapellátási kompetenciakörbe tartozó kórképpel vagy szakellátást igénylővel van dolgunk.
 

Bevezetés a klinikumba

Tartalomjegyzék


Kiadó: Semmelweis Kiadó

Online megjelenés éve: 2026

ISBN: 978 963 331 716 7

A szó igazi értelmében orvossá válni nem könnyű feladat. Évtizedek munkája kell hozzá. A hosszú oktatói tapasztalat alapján állítjuk: van néhány gondolatkör, momentum, amelyet a későbbi évek alatt nem hangsúlyoznak eléggé (pl. orvos-példakép, kudarckezelés, önálló döntéshozatal, financiális szempontok). A gyakorló orvos ezeket idővel többé-kevésbé mégis elsajátítja, a mások és gyakran saját kudarcain keresztül. Az új tárgy ehhez is segítséget kíván nyújtani.

Hivatkozás: https://mersz.hu/kalabay-eory-bevezetes-a-klinikumba//

BibTeXEndNoteMendeleyZotero

Kivonat
fullscreenclose
printsave